Cloud Energiespeicherportal & Apps
Als Product Owner bin ich für die Entwicklung und Weiterentwicklung mehrerer mobiler Apps – darunter VARTA.home, VARTA.install – sowie der zugehörigen Webapplikation VARTA.energy verantwortlich. Die Produktentwicklung wurde 2024 mit dem IONOS Award – Sustainability Project of the Year ausgezeichnet.
Im Zuge der kontinuierlichen Weiterentwicklung liegt mein Fokus auf der Koordination mehrerer Full-Stack-Entwicklungsteams, bestehend aus internen und externen Mitarbeitern, sowie der Steuerung externer Partnerfirmen. Ziel ist es, eine skalierbare, nachhaltige Lösung zu schaffen, die den Nutzen maximiert und digital auf europäische Unabhängigkeit ausgerichtet ist.

Webdesign & Webentwicklung
Egal ob Smartphone, Tablet oder Desktop – eine moderne Website muss heute überall perfekt funktionieren. Ich entwickle maßgeschneiderte responsive Websites, die sich automatisch an jede Bildschirmgröße anpassen und dabei sowohl optisch als auch technisch überzeugen.
shooting-joy.com

Konzeption und Umsetzung einer Vereinswebsite für einen Schützenverein. Fokus liegt auf einer klaren Struktur, einfacher Pflege von Inhalten sowie einer ansprechenden Präsentation und Informationen für Mitglieder und Interessenten.
mueller.eco

Entwicklung einer vielseitigen persönlichen Website zur Präsentation von Fotografie und als Portfolio. Der Schwerpunkt liegt auf einem minimalistischen Design sowie einer flexiblen Erweiterbarkeit für zukünftige Inhalte.
finanzen-reimer.de

Erstellung einer professionellen Business-Website für eine Versicherungsmaklerin und Finanzberaterin Ziel ist es, Vertrauen zu vermitteln, Dienstleistungen klar darzustellen und Kunden eine einfache Kontaktaufnahme zu ermöglichen.
Softwareentwicklung
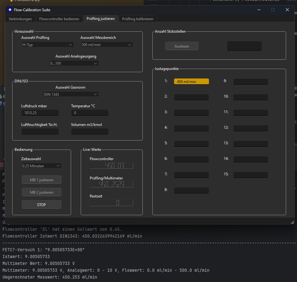
Neben der Webentwicklung realisiere ich maßgeschneiderte Softwarelösungen, unter anderem mit Java und Python, zuletzt für Materialwirtschaft, Inventuren sowie die Automatisierung von Justage- und Kalibrierungsprozessen. Ich entwickle dabei sowohl die dazugehörigen Frontend- sowie Backend-Strukturen.
Ein Schwerpunkt lag auf der Integration von Messsystemen: Digitale Geräte und analoge Messwerte über Multimeter wurden über RS-232 angebunden, während die Kommunikation mit Durchflussreglern über FLOW-BUS erfolgte – für präzise, automatisierte Abläufe.


Elektronikentwicklung
Meine Begeisterung für Elektronik reicht zurück bis in meine Kindheit, von selbstgebauten PCs bis zur Ausbildung und Weiterbildung zum staatlich geprüften Elektrotechniker mit Fokus auf Schaltungsentwicklung. Beruflich setze ich dieses Wissen bei der SI special Instruments GmbH um.
Ein kleines privates Beispielprojekt war die Modifikation eines Fosi Mono-Endstufenverstärkers: Ich habe die Schaltung vermessen, einen Teil-Schaltplan erstellt und den Trigger-Eingang mithilfe eines normally-closed CPC1106N-Halbleiterrelais realisiert.